Optimization Layer
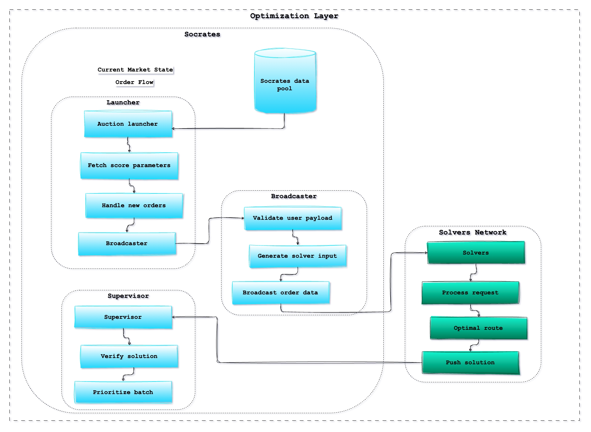
The optimization layer is the brain behind the Grix protocol, where the route optimization decisions are made. As part of the protocol’s model, it “outsources” part of the heavy calculation to solvers that specialize in finding the optimal route for the order flow. In order to facilitate and incentivize the solvers, there are many small processes happening before and after the route calculations - all done by Socrates component.
Socrates serves as the manager within the optimization layer, tasked with the key role of parsing incoming order flow, and managing the route optimization auction. Socrates oversees the competitive routing process, where solvers provide solutions for the optimal trade. It processes the solutions offered by solvers and organizes them into prioritized batches, ensuring that the most efficient and effective solutions are queued for execution. To make sure the winning solver is not acting in bad faith, verification of routes and transaction simulations are applied.
The significant components and functions operated by the Optimization Layer is indicated in the following simplified overview:
